Process Explorer是一款强大的Windows系统进程管理工具,可详细查看、监控和管理进程、线程、文件及注册表活动,是任务管理器的增强替代品。本文将手把手教你用它定位 Windows 弹窗来源。

起因
xiaoz桌面最近弹出下面广告,各位知道是哪个软件干的吗?

xiaoz自认为有丰富的Windows使用经验,但当我看到这个弹窗,一时也难以分辨到底是哪个软件干的。
排查弹窗
查看进程
通过Windows任务管理器,查找弹窗中的特征关键词“itop”,不过很遗憾,没找到。

查看最近安装的软件
通过程序和功能,并通过时间排序,查看安装的软件,你们看看有可疑的吗?

似乎最近安装的软件都不像凶手是吧?
祭出大杀器Process Explorer
很遗憾,上面2个方法未能找出到底是哪个软件弹窗,于是不得不祭出微软大杀器Process Explorer
安装Process Explorer
- 微软官方下载地址:https://learn.microsoft.com/en-us/sysinternals/downloads/process-explorer
- 备用下载地址:https://soft.xiaoz.org/#/windows/ProcessExplorer.zip?type=file
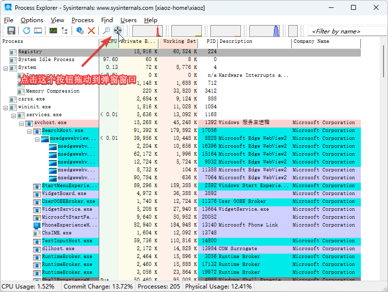
下载解压后直接运行procexp64.exe即可,然后点击靶心这个图标,拖动到弹窗窗口上。

原形瞬间毕露,直接定位到一个叫IEasyPop.exe的进程。

再搜索IEasyPop.exe这个进程,原来是IObit作恶。

进一步定位到文件位置,是IObit旗下的Driver Booster软件,亏我之前还帮他们宣传过这个软件。

结束IEasyPop.exe这个进程,弹窗瞬间消失,至此Process Explorer成功找到Windows弹窗元凶,让流氓软件无处遁形。
进一步深挖IObit
IObit是一家成立于2004年的计算机软件公司,总部位于中国成都,由两名程序员创立,核心业务为开发系统优化、安全防护及实用工具类软件。其英国注册品牌下设成都研发子公司,主要产品包括Advanced SystemCare系列、IObit Uninstaller、Smart Defrag等,覆盖系统清理、性能提升、游戏加速、恶意软件防护等领域,全球用户量达数百万。——引用自百度百科
百科上还介绍恶意软件防护等领域,啊,我呸。。。真是不要脸。
IObit官网:https://www.iobit.com/ 全英文的,飘眼一看还以为老外搞的,实际上是国内软件开发公司。

旗下软件产品包括:
- Advanced SystemCare
- Advanced SystemCare Ultimate
- Driver Booster
- IObit Malware Fighter
- Smart Defrag
- IObit Uninstaller
- IObit Software Updater
博主建议终身拉黑IObit旗下所有软件!!!
结语
弹窗广告神出鬼没?别猜了,用 Process Explorer 一拖靶心,立马揪出真凶——像 IObit 这种“国产流氓”,就该被曝光、被卸载、被拉黑!










